闲鱼自动发货和自动回复管理系统源码+教程
一个功能完整的闲鱼自动回复和管理系统,采用现代化的技术架构,支持多用户、多账号管理,具备智能回复、自动发货、自动确认发货、商品管理等企业级功能。系统基于Python异步编程,使用FastAPI...
1Panel面板开心版v2.1.0 – 全网独家首发
这是一款1Panel面板开心版,腾飞博客看到有很多站拿来去卖,腾飞博客今天免费给大家分享这个面板开心版,附件里面分享了一共有v1版本、V1.32版本、V2版本、V2.10版本,喜欢的自行部署吧! 必要...
豆瓣资料采集PHP源码
某位大佬闲得慌,写了个需要的自己下载部署即可 自己上传搭建好了以后调用格式:http://你的域名/douban.php?id= 搭建好了以后你的接口替换到苹果文件里面就行路径:application/admin/view/vod...
爱授权系统V3.0免授权版
已去授权,不要点在线更新,SG15加密,宝塔自行安装组件,带详细的API文档。有远程广告api,插件商城api,这两个非常实用 可以在自己源码里面进行引用。 夸克网盘: https://pan.quark.cn/s/be4...
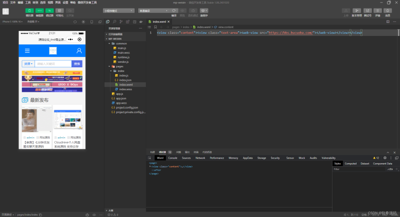
【亲测】网址直接打包成微信小程序的源码
小程序源码提供了一种将网址直接打包成微信小程序的方法, 使得用户可以在微信小程序中直接访问这些网址内容,这个源码没有进行加密,可以直接查看和修改。 夸克网盘链接: https://pan.quark.c...
OneAPI接口管理系统源码
OneAPI是一款多功能的接口管理系统 可使用计费类型:免费/资源包/混合计费 支持卡密兑换和余额充值 支持实名、绑定手机号校验 支持多种通知 支持API文档在线编辑 支持API文件代码在线编辑 OneAP...
开源,高仿永硕E盘的个人网盘
源码介绍 轻量级PHP网盘系统,功能特点:支持200+文件格式上传(exe、apk、zip、rar、pdf、mp4等)无限层级目录管理,文件分类清晰下载次数统计,热门文件/最近更新排行访客统计(每IP每天计数...
PHP实时聊天源码-开源
源码全开原,我这里简单测试了一下,随便添加了几个小功能,源码全部是PHP代码,上传服务器访问源码就可以使用,如果需要就请下载吧!! 匿名聊天室 (Anonymous Chat Room):主打 “全员在线・...
最新易导航系统源码 – 去授权版
资源简介: 易航网址导航系统迎来全面升级,采用光年V5全新模板,并已完美去授权,适用于各类网址导航平台。 主要功能与优化: 多主题支持:内置8款精美主题色,包括简约白、炫光绿、渐变紫、活...
JefCounts 极简统计 PHP网站统计系统 支持宝塔本地部署
JefCounts 极简统计是一款专为博客和小型网站设计的轻量级统计系统,解决 Google Analytics 加载慢、百度统计体验差的问题。 系统要求 - **PHP**: 7.4 或更高版本 - **MySQL**: 5.7 或更高版本...
优云码支付平台【推荐】
优云码支付:双端挂机+零手续费,稳定支付首选平台 想找一款支持多端挂机、长期稳定且无额外手续费的支付工具?优云码支付全新上线,专为高效支付场景打造,核心优势拉满,帮你省心又省钱! 🔥...














